• 产品
  • 行业
  • 工业物联网和解决方案
  • 服务
  • 公司
  1. 新品首发
  2. IO-Link
  3. IO-Link主站入门套件

IO-Link主站入门套件

用于将IO-Link主站轻松集成至工业控制器的入门套件

免费下载以下内容

  • 程序示例和程序块(第7步,TIA,RS Logix)
  • 读写过程数据
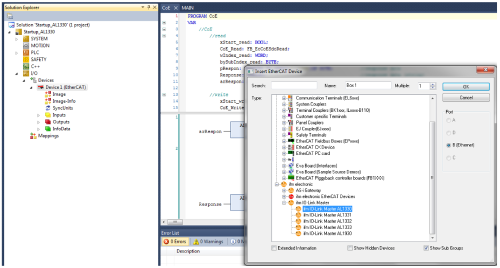
  • 连接PROFINET、Ethernet和EtherCAT
  • 用于PLC设置的设备描述文件(GSDML,ESI,EDS)
  • 操作指南

支持通过不同现场总线接口将IO-Link主站连接至当前控制系统,从而节省时间。

PROFINET程序示例

Ethernet程序示例

EtherCAT程序示例